AMIBCP: Unlock Hidden BIOS Features
I still remember the first time a customer walked in with what he called a broken motherboard. It was an ASUS Z87 board that refused to boot with a Xeon he had just installed. The CPU was compatible, the socket was correct, and the system should have worked. The BIOS simply blocked it. After a lot of digging, AMIBCP was the tool that finally made the situation clear. The settings were there, but they were hidden behind access rules. Once we adjusted the visibility and saved a modified BIOS image, the board behaved exactly the way the hardware was capable of behaving.
AMIBCP is not a flashing utility. It does not write firmware to your motherboard. It edits the BIOS file first, and then you flash that edited file using your usual update method. Done carefully, it can reveal menus and options that manufacturers ship as hidden or locked.

Quick Navigation
- What AMIBCP changes
- What you need before you start
- Download AMIBCP
- Getting it ready without issues
- Step-by-step: unlocking your first hidden menu
- When things do not work and how to fix them
- Common questions about BIOS editing
- Practical tips from real usage
- Final reality check and warnings
TL;DR Summary
AMIBCP edits your BIOS file before you flash it. Download the BIOS for your exact motherboard model from the manufacturer. Open the BIOS file in AMIBCP. Change selected hidden menus from Default to User. Save the modified file. Flash it using your motherboard’s built-in updater or another safe method. If the board accepts the image, previously hidden options can appear in BIOS setup.
Risk level is high if you do not have a recovery plan. If you have never done BIOS work before, plan 1 to 2 hours for a first attempt including reading, backing up, and verifying the correct files.
What AMIBCP Actually Changes in Your BIOS
Think of BIOS menus like rooms in a building. Manufacturers often ship the basic rooms unlocked, while advanced rooms exist but are hidden. AMIBCP does not create new features. It changes access flags in the BIOS setup structure so that hidden menus become visible and editable.
A common example is voltage or power-limit controls. The firmware contains the option, but it is set to be invisible for normal users. In AMIBCP you can switch that option’s access level so it appears in the BIOS interface after flashing.

What You Can Often Unlock
- Advanced CPU configuration menus
- Memory tuning and timing controls
- Power management limits and behavior
- Boot and device initialization options
- Platform and chipset configuration pages
- Security and firmware configuration items that are present but hidden
What You Usually Cannot Do
- Add features the chipset does not support
- Make incompatible hardware suddenly become physically compatible
- Bypass true hardware fuses or enforced platform restrictions
- Turn a DDR4-only board into a DDR5-capable board
Who Should Use AMIBCP
- Enthusiasts who understand recovery options and accept risk
- System builders optimizing for specific workloads
- Technicians diagnosing compatibility issues caused by firmware restrictions
Who Should Avoid It
- Anyone who cannot afford downtime or a replacement motherboard
- Users who do not have a recovery method available
- Anyone editing BIOS files for the first time on their only PC
What You Need Before Starting
Your results depend more on preparation than on the tool itself. Before you open a BIOS image, confirm the basics and make sure you have a path back if something goes wrong.

| Requirement | Details | How to Verify |
|---|---|---|
| AMI-based BIOS | Board firmware must be AMI-based | Enter BIOS and look for AMI or American Megatrends references |
| Windows | Windows 7, 8, 10, or 11 is typical for these tools | Settings, System, About |
| Administrator rights | Required for reliable tool execution | Run the tool with Run as administrator |
| Correct BIOS file | Exact motherboard model and revision | Download only from the manufacturer support page |
| Flashing method | Built-in BIOS flash utility preferred | Manual or BIOS tools section |
| Recovery plan | Ability to recover from a failed flash | BIOS Flashback, dual BIOS, or external programmer |
Additional items that help:
- A FAT32-formatted USB drive
- Your motherboard manual and recovery instructions
- Uninterrupted time and stable power
- A second device for reading documentation if the PC cannot boot
If your BIOS shows vendors like InsydeH2O or Phoenix, AMIBCP is usually not the right tool. Many consumer ASUS, Gigabyte, MSI, and ASRock boards are AMI-based, while many OEM prebuilts are not.
Download AMIBCP
Use the following download link as requested. Keep the file in a dedicated folder so you can track what you extracted and what you edited.

Getting It Ready Without Issues
The easiest way to avoid confusion is to keep a clean project structure. That prevents mixing original BIOS images, modified files, and backups.

Recommended Folder Layout
C:\BIOS_Project\ 00_Original_BIOS\ 01_AMIBCP_Tool\ 02_Modified_BIOS\ 03_Backups\
Collect BIOS Files
- Find your exact motherboard model and revision printed on the board
- Download the latest BIOS from the official support page
- Also download one older stable version as a safety fallback
- Store them in 00_Original_BIOS and copy them to 03_Backups
Launch AMIBCP Correctly
- Place AMIBCP files into 01_AMIBCP_Tool
- Right-click the executable and choose Run as administrator
- Accept Windows security prompts
If the tool opens and closes instantly, it is usually a permissions issue or a security block. Run as admin and temporarily close aggressive security tools while you work. If you see missing runtime or DLL messages, install the Microsoft Visual C++ Redistributable package and try again.
Step-by-Step: Unlocking Your First Hidden Menu
This is the common workflow for revealing a hidden menu in BIOS setup. The exact names differ by vendor, but the logic is consistent.
Phase 1: Load Your BIOS File
- Open AMIBCP
- Use File, Open
- Select a BIOS file from 00_Original_BIOS
- Wait for parsing to complete
If the BIOS file fails to open, the image may require a different tool version or a pre-extraction step. In that case, stop and verify you downloaded the correct BIOS for your exact board.
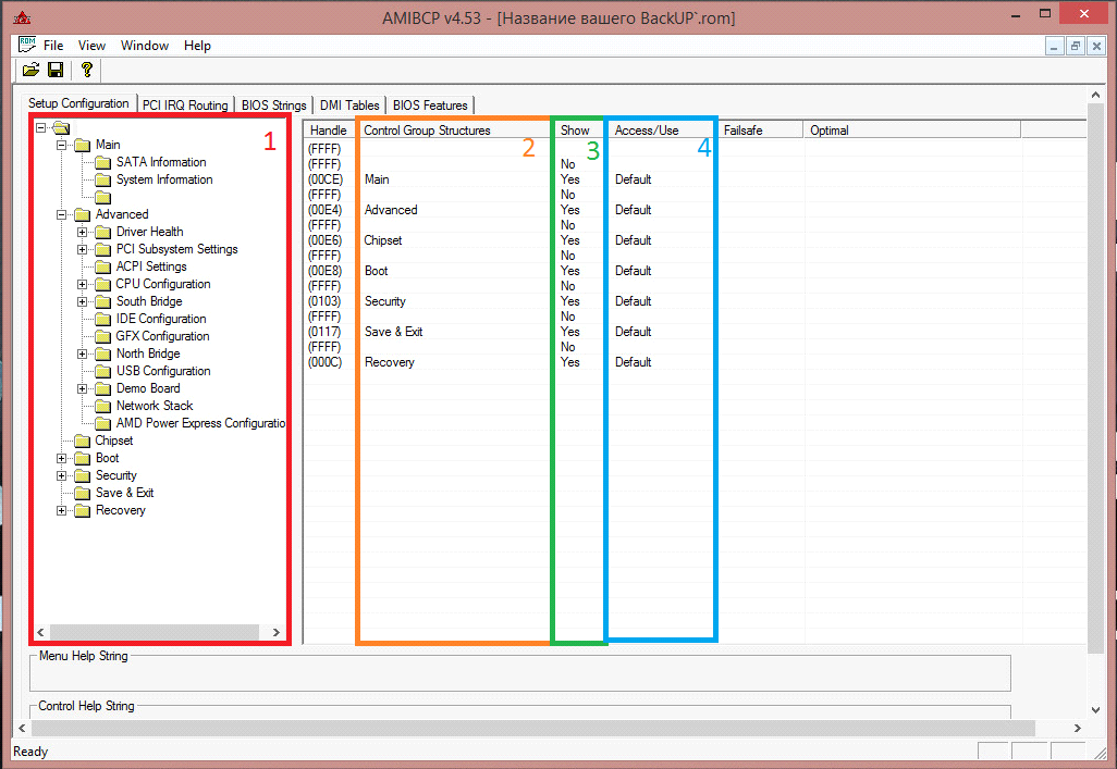
Phase 2: Locate the Setup Structure
- Find the entry labeled Setup or SetupUtility
- Open it to display the BIOS menu tree
- Identify menus that appear greyed out or hidden
Phase 3: Change Access to User
- Select the menu you want to reveal
- Open its properties
- Change the access setting from Default to User
- Repeat for relevant submenus if needed
Phase 4: Save a Modified BIOS File
- Use File, Save As
- Save into 02_Modified_BIOS
- Use a clear name such as MODIFIED_originalname.rom
Phase 5: Flash the Modified BIOS
The safest option is usually your motherboard’s built-in flashing tool inside BIOS, using a FAT32 USB drive. Flashing from within Windows can be riskier. Regardless of method, ensure stable power and do not interrupt the process.
Success looks simple: the system boots, you enter BIOS, and the previously hidden menu is now visible.
When Things Do Not Work and How to Fix Them
Failures usually fall into a few predictable categories: wrong BIOS file, incompatible image structure, signature checks, or a bad flash.
AMIBCP Refuses the BIOS File
- Confirm the BIOS file matches your exact motherboard model and revision
- Try another BIOS release from the manufacturer
- If the vendor uses a capsule format, the raw BIOS region may need extraction before editing
Modified BIOS Will Not Flash
- Some boards enforce signature validation and reject modified images
- Check BIOS settings for write protection options
- Confirm the filename rules used by the vendor flashing utility
Black Screen After Flash
- Use BIOS Flashback or dual BIOS recovery if your board supports it
- If no recovery features exist, an external programmer may be required
- Always keep your original BIOS on a recovery USB drive
Unlocked Menu Appears but Changes Do Nothing
- Some options are placeholders or depend on other modules
- Hardware may not truly support the feature even if the menu exists
- Microcode or platform limitations may block functionality
Common Questions About BIOS Editing
How Likely Is a Brick?
The risk is real. Careful preparation lowers it, but it never becomes zero. Your best protection is a recovery method such as BIOS Flashback, dual BIOS, or an external programmer. If you do not have recovery options, you should not treat this as an experiment.
What Is the Difference Between Default and User?
Default typically means hidden or controlled automatically by firmware logic. User means visible and changeable in the BIOS interface. Some firmware also has an admin-level class for protected items.
Do I Need to Repeat This After a BIOS Update?
Yes. A new BIOS flash overwrites the firmware image and removes your edits. Keep your notes and your modified file workflow so you can redo it when needed.
Will It Work on Laptops?
Usually not. Laptop firmware is often locked at multiple layers, and even if a menu is revealed, embedded controller logic can block behavior.
Practical Tips From Real Usage
- Do not learn on your main system. Practice on spare hardware if possible.
- Document everything. Screenshots and notes save hours later.
- Change one thing at a time, then test. Multiple edits make debugging painful.
- Keep original BIOS files on a USB drive and in a separate backup folder.
- If something looks wrong, stop. A working limited BIOS is better than a dead board.
Final Reality Check and Important Warning
AMIBCP can reveal control that manufacturers intentionally hide. Sometimes that unlock is exactly what you need to make compatible hardware work the way it should. Other times it is an invitation to break stability if you change settings without understanding them.
Start small. Reveal one menu, flash, confirm the board boots, and only then consider deeper edits. Respect the recovery process and keep a clean path back to stock firmware.
About This Guide
Based on practical BIOS editing work across multiple consumer boards and real recovery scenarios. The goal is to help you avoid common mistakes: wrong BIOS files, missing backups, and experimenting without a recovery plan.
Important warning: BIOS modification can void warranty and can permanently damage hardware. This information is provided for educational purposes. You assume all risk. Always prepare recovery methods before you flash any modified firmware.
